Sentry 高可用部署,部署分析基于Sentry 10.1.0.dev 05e720a7
对应dockerhub镜像版本分别为:
getsentry/snuba:31c967e774759c0548652d986645fdff844e0a39
getsentry/sentry:8549f2a492c803bab77af26e7417272975b9369a
getsentry/symbolicator:94cdbb7b543ebe53744144305db21a56b6a0d5a8
Sentry官方对于自托管推荐的部署方式是Docker Compose,但这种方式有以下几个缺点:
- 所有服务都部署在一台机器上
- 所有的组件都不是高可用的
对于生产环境来说,组件高可用是一个必备的条件,所以有了下面的高可用部署,高可用部署分为两部分:
- Sentry依赖中间件的高可用
- Sentry本身组件的高可用
Sentry 服务
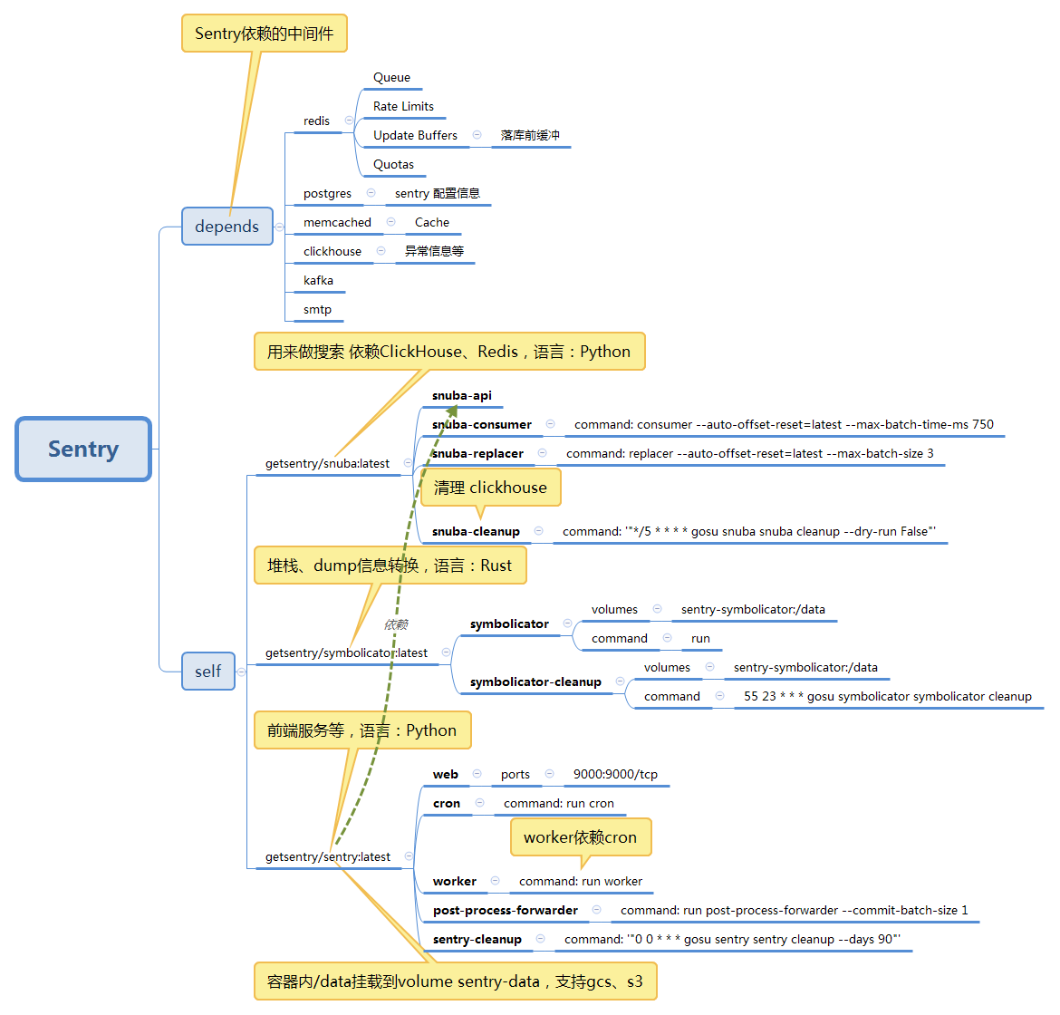
Sentry具体的服务关系及依赖,具体见下图:

需要注意以下几点:
- symbolicator、symbolicator-cleanup 依赖挂载卷sentry-symbolicator:/data
- web、cron、worker、post-process-forwarder、sentry-cleanup 也依赖挂载卷,具体可以可见:https://docs.sentry.io/server/filestore/
为什么需要关注挂载卷?
因为挂载卷依赖存储服务,如果没用高可用的存储服务,Sentry自身组件就难以做到全部高可用。
部署
Sentry依赖中间件
- Sentry依赖中间件的高可用,可以通过购买云服务商的服务来实现或者自己搭建。
- 通过修改sentry onpremise将Sentry依赖的服务替换为相关的ip或者域名,具体代码可以参考:jiankunking/onpremise。
Sentry自身服务
将Sentry服务拆分,部署到kubernetes集群中,具体设置参考onpremise中docker-compose.yml中的启动命令、端口、环境变量来设置。
其中有以下几点需要注意:
- Sentry各个服务的启动命令,相比docker-compose.yml中command,不太一致,简单列一下:
- snuba api
- snuba consumer --auto-offset-reset=latest --max-batch-time-ms 750
- snuba replacer --auto-offset-reset=latest --max-batch-size 3
- symbolicator run
- sentry run web --loglevel DEBUG
- sentry run cron
- sentry run worker
- …
- snuba api默认监听的是127.0.0.1,修改为0.0.0.0,具体修改位置参见:
https://github.com/jiankunking/snuba/commit/69fee6253c6a78e7c2668bf6c86692e4df8fe012 - sentry sentry/conf/server.py中KAFKA_CLUSTERS默认是localhost:9092,修改方式参见:
https://github.com/jiankunking/onpremise/blob/master/sentry/cover/server.py#L1640 - 构建sentry镜像,当启动命令为post-process-forwarder时,需要将自定义后的config.yml、sentry.conf.py拷贝到镜像/etc/sentry目录下,具体参见:
https://github.com/jiankunking/onpremise/blob/master/sentry/Dockerfile#L10 - sentry 环境变量中添加C_FORCE_ROOT=true,可以强制以root身份运行
- install.sh脚本
- sentry worker依赖于sentry cron,所以不能只部署worker,否则会有下面的错误提示:Background workers haven’t checked in recently. This is likely an issue with your configuration or the workers aren’t running.
小结
总的来说,将sentry部署到kubernetes中,需要注意的点还是挺多的,很多细节需要看代码来排查。
2020-06-17 更新
Sentry 社区版不支持高可用的ClickHouse分布式表。
1 | Distributed tables are not officially supported. |
The environment variable DATASET_MODE does not work
二期

具体分析

关于本文的一些交流
https://forum.sentry.io/t/sentry-high-availability-deploy/11838/4
https://github.com/getsentry/onpremise/issues/747#issuecomment-729850059